Lab 2: Design the Omni Channel API
Overview
In the first lab of this module we learned how to discover the Omni Channel Experience API published in Anypoint Exchange. But of course, somebody had to design this API in the first place. For the purposes of this exercise, let’s ignore the fact that the Omni Channel Experience API already exists. Instead, let’s take on the role of the API designer and explore how to design the experience API using a Design First approach with MuleSoft’s API-led Connectivity methodology. The goal of our Design First approach is to be able to design APIs that are easy to use for their intended target audience.
Anypoint Platform provides first-class tooling to support the needs of the API Designer. Anypoint Design Center provides a robust RAML editor for designing the specifications of the API and standing up a "mock" service to accelerate development efforts. It is also tightly integrated with Anypoint Exchange to simplify the process of discovering and referencing other API design-oriented assets like common data types, traits, schemas, and data examples.
For the purposes of this workshop we will design new API’s using REST. RESTful API’s are very popular right now and support a variety of patterns that help solve many reliability, scalability and integration challenges you might face. We will use an API-first design approach using the RESTful API Modeling Language (RAML) standard. We will follow REST best practices to promote adoption to your consumers. This lab will also introduce the main concepts of resource oriented design and will show how RAML is used to bring APIs to life. For more information on RAML, please see: www.raml.org.
In this lab, we will start designing a new REST API and test it before implementing it. We will use Anypoint Platform’s Design Center to design the API. We will then use Anypoint Exchange to search and find data definitions and examples published across the organization that enable us to standardize on common data elements. Lastly, we will utilize the Mocking Service to unlock resource dependencies of your API design. This significantly cuts down the time spent building the omni-channel application by turning the RAML design over to the omni-channel developers immediately and adopting a rapid prototyping style. Developers can utilize the mocked up API capabilities to produce a "working" application that calls the Mocking Service.
Understanding Resource Oriented Design (ROD)
Designing REST interfaces is a bit of a paradigm change compared to SOAP services. SOAP services design was thinking in actions and methods whereas ROD wants you to think along the lines of your business entities that should be modeled as resources. And resources might be everything from a document, a video, your favorite device or an order process.
Not long ago we modeled interfaces by making Java methods externally available, having action oriented or (insert your programming language) method naming, e.g. getProducts(String name) or the equivalent setter method setProduct(Product product).
Now there is a maturity model that measures the alignment of your Web APIs with the REST architecture style. Martin Fowler provides an excellent explanation of Richardson’s model.
Reaching level 2 and maybe 3 is desirable and a ROD targets to achieve that. ROD will help you create stable, mature and scalable APIs that are equipped to evolve nicely, even within Use Cases you can’t foresee currently.
The quintessence on ROD is:
-
Use standard methods (e.g. HTTP GET, PUT, POST, DELETE, HEAD) and notice their specifications - e.g. GET, HEAD, DELETE and PUT are idempotent methods
-
Use standard response codes for success and error; use existing patterns e.g. not every successful call should return a 200 OK - often a 201 Created is appropriate after a POST /products or a 202 Accepted when a long running task was started by the server
-
Design and craft resources in your business language - here is where RAML comes into play
-
Interlink as many of your resources as you can; e.g. when you return a collection of products, have every product in the result carry its own link so the client can easily access it
This is not a mandate to do REST purist’s HATEOAS but to start creating a web of resources and avoid clients to know URI patterns, which results in unnecessary and avoidable coupling
Collection Resources
Typically resources are designed as either collection or instance resources. Collection resources hold a collection of resources that can be queried, ordered, extended and most importantly linked.
Let’s take a typical example of a product resource. Most likely there are several of them and you want to be able to create new products also.
By designing a /products resource a list of products is available. Typically the methods
-
POST (create new list instance)
-
GET (get the list)
are available on the list.
A further abstraction is to move the list query onto a /products/search resource that one can then nicely scale independently (e.g. by caching) and offer all the tailored search functionality needed like specific query parameters.
Instance Resources
Instance resources contain the details of a specific resource, i.e. the instantiation of a resource. For our product example that might include a product id and the name of the product. Highly valuable are then links to other products that might be part of that product.
Instance resources must be uniquely identify-able and typically look like this /products/product/{instance_id}. Typically the methods
-
GET (retrieve product information)
-
PUT (update product information)
-
DELETE (delete product)
are available on the product resource.
Now we understand resources let’s explore how we can work with the resources.
Creating an Instance Resource
An instance resource is created by POST’ing against a collection resource. There are multiple ways to implement that. One could argue that a POST request against the list resource creating an instance should already carry all instance details in the body and then returning the created resource.
This is one way, sadly it is not the most reliable when something goes wrong and the response fails. Then a new POST needs to be issued which creates a new instance on the server side.
A more reliable and recommended pattern is the following. First a client issues a POST on a list resource. But instead of the server returning a complete instance already, it returns the link to the instance in the Location header carried with a 201 Created response. Now the client can poll the instance resource using an idempotent GET or PUT until it is successful. In case something went wrong the client can simply continue polling without creating a new instance every time as a get request is idempotent by specification.
Step 1: Review the E-Commerce Application Requirements
You have a new requirement for a new e-commerce application that customers can use for shopping and ordering products through a web portal or mobile device. The e-commerce application has the following requirements we are asked to fulfill. It is written in the language of the e-commerce developer and we will derive the RAML specification from that.
Authentication/Registration:
-
Login
-
Mail
-
Password
-
Returns all user information
-
-
Signup
-
Name
-
Mail
-
Password
-
Returns all user information
-
Functionalities
-
Products:
-
List all the products available
-
Name
-
Price
-
Stock
-
Id
-
-
-
Orders
-
Create a new order
-
Returns order id
-
-
Add product to order:
-
Order id
-
Product id
-
Quantity
-
-
Remove item from order
-
Confirm order
-
Shipping address data
-
Credit card data
-
-
List orders of the user
-
Full data
-
-
Let’s design these now in RAML.
Step 2: Create the Omni Channel Experience API
In this step, you will create an API and design it using the Anypoint Design Center.
-
You can access Anypoint Design Center from the home page of Anypoint Platform:
Alternatively you can use the "hamburger menu" from any page within Anypoint Platform portal to navigate to Design Center:
-
Anypoint Design Center is used to design your API’s. When you arrive at the Design Center landing page you will see a list of API’s that have already been designed by your organization.
-
To create a new API, Click on the Create + button.
-
Select "New API Specification".
-
Set the following values in the Add API form:
-
Project name: <username> - Omni Channel Experience API.
-
How do you want to draft the API Spec: Select Guide me through it radio button.
Since we are working in a shared organization, please give your API a unique name. For the purposes of this exercise please prepend your API with your Anypoint account username.
-
-
Click Create API. This will create the basic structure of your RAML-based API specification. Note that for full RAML support, you should start with the first option (API Designer), which is the standard RAML-based API Designer.
Step 3: Create the Orders List Resource
In order to provide order handling functionality for the e-commerce application, we will design a list resource in our API using RAML.
Anypoint Design Center will provide a visual API editor to start with a step-by- step tutorial to guide you through designing your API visually.
-
Let’s add some general details about the API.
-
Name the API by setting the title to <username> Omni Channel Experience API.
-
Since this is our first design let’s designate this API as version 1.0. Set version to 1.0
-
Set the media type to application/json.
-
Most API specifications will designate an API endpoint Base URI. This tells the API consumer where they will access the API. Set the URI to http://localhost:8081/api
You should now see the following in your API design:
While you are visually creating the API, Anypoint Design Center presents the real-time RAML and OAS Definition on the right panel. This will continue as we add resources to your API. You can switch between RAML and OAS view with the bottom right tabs.
-
-
Now you need to add a resource. A resource is the definition of an entity that your API will manage. Click the + to the right of Resources, to add resource.
-
Rename the resource from
/new-resourceto/order. Select thePOSToption and under summary → description, give it a description:Creates a new Order instanceas shown. Notice the generated RAML on the right.
Congratulations! You have completed creation of an /order resource with a basic description.
Step 4: Create the Order Instance Resource
In the previous step we created an Order collection resource and POST method to enable the e-commerce application to create a new Order instance. What if we wanted to let the e-commerce application get the status of a single order? We need to create a new resource underneath the Order instance and use the GET method.
-
Click the + button over the /order resource and Rename
/order/new-resourceto/order/{order_id}.
Curly brackets indicate dynamic variables where a value will need to be passed when called.
-
Click the
URI Parametersbutton and add 'order_id' as required with type String. Also as we did in the previous step, enter a description:Order instance resource allowing to retrieve an order
-
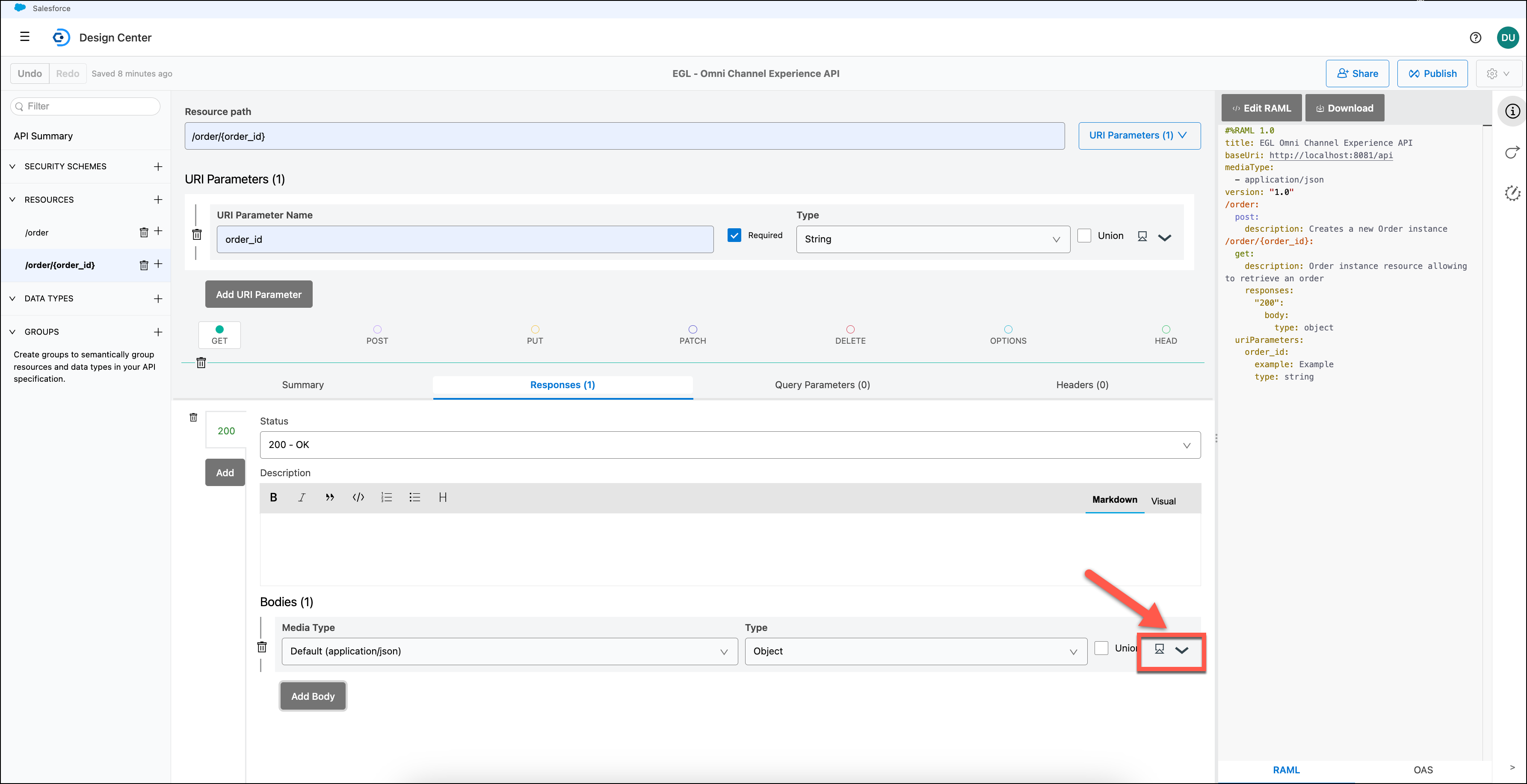
Under the GET method click on the Responses tab, then click on the
Add New Responsebutton. You should now see a response with a 200 OK response code. Under the responses tab, click Add Body under the Bodies section to add a JSON response to the GET method.
-
Notice the RAML specification on the right updated with the body.
-
Let’s add an example JSON to the response. We need to expand the “bodies” section by clicking the downwards arrow.
-
Once expanded, you will see the “Example” section.
Do Not Copy/Paste from a PDF document! -
Under “Example”, click the Edit tab and copy/paste the following JSON code
{ "order_id": "order_22", "tracking_code": "12310391209318", "rel_self": "http://alc.mulesoft.com/api/orders/oder/order_22", "creation_date": "2015/12/31 10:00:00", "cost": { "price": 12, "tax": 1, "final_price": 13 }, "shipping": { "shipping_address_id": "1122", "rel_address": "http://alc.mulesoft.com/api/users/user/vip_user_8/address/1122" }, "items": [ { "product_id": "121", "rel_product": "http://alc.mulesoft.com/api/products/product/121", "quantity": 1 }, { "product_id": "122", "rel_product": "http://alc.mulesoft.com/api/products/product/122", "quantity": 2 } ] }
Step 5: Switching between RAML and OAS view
Inside the Anypoint Platform you can work with RAML and OAS seamlessly.
You can check that going to the right panel, where the specification code is shown, and selecting on the bottom the OAS tab.
|
Mulesoft supports OAS 3.0. The specification can be either a YAML (.yaml) or JSON (.json). |
Click the RAML tab to continue with the next step.
Step 6: Edit the RAML for more advanced RAML capabilities
In the Step 3 and Step 4 of this lab we created resources and methods for our Omni Channel Experience API utilizing Anypoint Visual API Designer. This is good when you are a beginner. As you get used to define your RAMLs, you would like to edit them by yourself.
So first we need to change the view.
-
Click the Edit RAML button to go to the RAML Editor mode and confirm that you will be using the code editor instead of the visual editor
Once you have switched to editing RAML directly, you will not be able to switch back to the Visual Editor
-
On the popup window, please select Yes, send me to the code editor.
-
Press Continue
You should see the RAML editor.
-
Place the cursor at the end of the RAML specification.
The screenshot and table below gives an overview of the various sections of the API Designer that you will use
To see the shelf options, you need to be in a new line to see the suggested commandsC. Project Explorer
Shows a list of all files in your API design project. File types supported include RAML, JSON, and any other custom file format.
RAML Editor
Where you define your API
Shelf
Where you have suggested commands available to use depending on where you are. This is contextual. You need to go to a new line to see it.
API Summary
This is a live preview of your API. As you modify your RAML, the changes will be reflected on this pane. This is what users of your API will see and use to understand how to use the API.
Step 7: Use Mocking Service
A very useful feature during the design phase is having the ability for your consumers to interact with your API without having to code anything. The mocking service is a feature of the Anypoint Platform. You can simulate calls to the API in API Designer before publishing the API specification to Exchange or in Exchange after publishing the API specification. The mocking service will read the RAML specification of your API, create the API/service and return example data responses. This service allows users to interact with the API as if it was built and deployed. This feature allows you to rapidly iterate the API design with its consumer to finalize the contract.
First we are going to enable the mocking service for internal use.
-
Click the Documentation icon in the right-hand tool bar.
-
From the drop-down menu, select Summary.
-
Click on the Get method.
-
Click the Select server dropdown and select Mocking Service
-
Click Try It.
-
Enter any value in the order_id text and press send.
-
Scroll down and you should see a 200 response with the Order record in a JSON format that adheres to the example you set in the API definition.
While we do the development of the API, we can leave the mock service as the default server. So everybody in the organization can test the API.
-
Click Mocking Service Configuration and click the Select by Default slider.
You could eventually make the link public so the link can be accessed by someone outside the Anypint Organization.
Step 8: Reusing an Asset from Exchange
In the Step 4 of this lab we created a GET method for our Omni Channel Experience API and defined the response with a hard-coded JSON example. Wouldn’t it be great if we could provide to developers a reusable fragment that would be returned from this API instead of hard-coding? Well, that is exactly what Anypoint Exchange allows you to do.
-
Let’s provide an example of what the e-commerce application should expect when invoking the GET method on the /order/{order_id) resource. There are several ways to declare the example response in RAML, but lets see how easy it is to use Exchange to search for and incorporate a RAML fragment into our project.
Click on the "dependency icon" on the left hand side of the API Designer:
-
You should now see the project dependency section of your API specification. RAML allows API designers to not only define the resources, methods, and attributes of the API, but it also allows you to reference external files containing fragments of RAML. These fragments can define commonly used data definition, examples, traits, and resourceTypes, making the API design process easier and more consistent across the organization.
-
Click on the + button on
Fragmentsto add a dependency:
-
You should see a list of RAML fragments.
-
For the purposes of this workshop we have created a simple example of an order in Exchange. Use the search bar to find the asset titled Order Instance Example and add it to your project:
-
Add the RAML fragment to your project by ticking the checkbox and pressing the Add button.
-
The API Designer will now pull the Order Instance Example RAML fragment from Exchange.
-
To see these files, click on the Files icon at the top left of the API Designer:
-
Expand exchange_modules and select order-instance-example.raml. Your Project Explorer should look something like this:
The above RAML fragment on the right defines an example of what an Order instance might look like. By defining this example using a format-neutral language like RAML (instead of a JSON object which is what is expected to be returned) we give the API designer flexibility to change the method’s data format (i.e. from JSON to XML) and still be able to create a valid example.
-
Remove the hardcoded example we wrote on Step 4
At this point we have only referenced the RAML fragment from our project. The last step is to designate the Order example as the example: data for the /order/{order_id}: resource.
Let’s start by copying the Resource complete path into the clipboard.
-
Click on the
menu:
-
Now, return to the bottom of our main API specification file.
example: !include
The !include directive allows you to create a relative path reference to other files in your RAMl project.
-
Paste the pathname next to the !include directive in the RAML file.
-
Take a look at the API Summary. You could see the Get resources under /{order_id}
-
Click on the Get resource and you will see the description:
-
Operation description
-
URI Parameters
-
Response examples
-
Use the mocking service and check the examples is updated too.
The API design is ready. In the next lab we are going to publish the API so it can be discoverable by anybody in the organization.
Summary
In this lab, you completed the following steps:
We easily created and designed a new experience API for our e-commerce order entry application, providing the ability to submit orders, get orders and check order status. We leveraged RAML for a design first approach.
We saw how the mock service can be utilized to provide application developers an API mock up they can build their applications on. This significantly speeds up end to end development.
We highly recommend you take the time to explore the API Specification for the full Omni Channel Experience API located in Design Center. It provides a comprehensive example of an experience API specification and can be used as a proper example when designing new API’s.
To learn more about RAML follow this tutorial.
-
See Designing Your API for more information on API design.
-
See Design Mocking Service for more information on API design.
Also review the following free ebooks on API design.
Congratulations! You have completed Lab 2.
Please proceed to Lab 3




